¡¾·ì϶¹«¸æ¡¿LinuxÌáȨ·ì϶Nimbuspwn

°ä²¼¹¦·ò 2022-04-28


0x00 ·ì϶¸ÅÊö

2022Äê4ÔÂ26ÈÕ  £¬Î¢ÈíÅû¶ÁËÆäÔÚLinuxϵͳÖз¢ÏֵĶà¸ö°²È«·ì϶  £¬ÕâЩ·ì϶ͳ³ÆÎª¡°Nimbuspwn¡°  £¬×ÛºÏÀûÓÿɽ«È¨ÏÞÌáÉýΪ root¡£

 

0x01 ·ì϶ÏêÇé

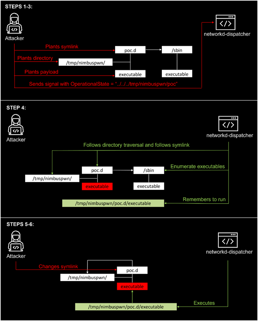
ÕâЩ·ì϶ԴÓÚÒ»¸öÃûΪnetworkd-dispatcherµÄsystemd×é¼þ  £¬¸Ã×é¼þÊÇÓÃÓÚ systemd-networkd ÏνÓ״̬¸ü¸ÄµÄµ÷¶È·¨Ê½ÊØ»¤¹ý³Ì¡£

×êÑÐÈËÔ±·¢ÏֵݲȫÎÊÌâÔ̺¬£º

l  Ŀ¼±éÀú£¨CVE-2022-29799£©£ºÁ÷³ÌÖÐûÓÐÒ»¸öº¯Êý¶ÔOperationalState»òAdministrativeState½øÐÐËãÕÊ¡£ÕâЩ״̬±»ÓÃÀ´³ÉÁ¢¾ç±¾õè¾¶  £¬Òò¶ø×´Ì¬¿ÉÄÜÔ̺¬Ä¿Â¼±éÀúģʽ£¨ÀýÈç".../.../"£©  £¬ÒÔÌÓÀë"/etc/networkd-dispatcher "Ŀ¼¡£

l  ·ûºÅÁ´½Ó¾ºÕù£º¾ç±¾·¢ÏÖºÍsubprocess.Popen¶¼×ñÑ­·ûºÅÁ´½Ó¡£

l  Time-of-check-time-of-use£¨TOCTOU£©¾ºÕùǰÌᣨCVE-2022-29800£©£º¾ç±¾±»·¢ÏÖºÍËüÃDZ»ÔËÐÐÖ®¼äÓÐÒ»°´¹¦·ò¡£Äܹ»ÀûÓô˷ì϶½«networkd-dispatcher ÒÔΪÊôÓÚroot µÄ¾ç±¾´úÌæÎª²»ÊôÓÚroot µÄ¾ç±¾¡£

µÍȨÏÞÓû§Äܹ»½áºÏÀûÓÃÕâЩ·ì϶ÒÔʵÏÖÌáÉýȨÏÞ»òÖ´ÐÐÆäËû¶ñÒâ»î¶¯  £¬Ä¿Ç°ÕâЩÎÊÌâÒѻ㱨¸ø networkd-dispatcher µÄÊØ»¤ÈËÔ±¡£¹ÌÈ»ÆäÖÐijЩ·ì϶ÀûÓÃÄÑ¶È½Ï¸ß  £¬µ«µ±·ì϶ÀûÓôúÂëÄܹ»Õ¼ÓÐÌØÈ¨·þÎñ»ò¹ý³ÌϵÄbus name£¨×ÜÏßÃû³Æ£©Ê±  £¬Äܹ»³É¹¦ÀûÓà Nimbuspwn·ì϶¡£

 

image.png

image.png

 

Ó°ÏìÁìÓò

networkd-dispatcher < 2.2.1-0

 

0x02 ´ëÖý¨Òé

ĿǰÒѾ­½¨¸´ÁËÕâЩ·ì϶  £¬Äܹ»Éý¼¶µ½×îа汾networkd-dispatcher 2.2.1-0¡£

ÏÂÔØÁ´½Ó£º

https://gitlab.com/craftyguy/networkd-dispatcher

https://manpages.ubuntu.com/manpages/focal/man8/networkd-dispatcher.8.html


0x03 ²Î¿¼Á´½Ó

https://www.microsoft.com/security/blog/2022/04/26/microsoft-finds-new-elevation-of-privilege-linux-vulnerability-nimbuspwn/

https://www.bleepingcomputer.com/news/security/new-nimbuspwn-linux-vulnerability-gives-hackers-root-privileges/

https://thehackernews.com/2022/04/microsoft-discovers-new-privilege.html

 

0x04 ¸üа汾

°æ±¾

ÈÕÆÚ

Åú¸ÄÄÚÈÝ

V1.0

2022-04-28

³õ´Î°ä²¼

 

0x05 ¸½Â¼

±¦ÔËÀ³¹Ù·½ÍøÕ¾¼ò½é

±¦ÔËÀ³¹Ù·½ÍøÕ¾¹«Ë¾³ÉÁ¢ÓÚ1996Äê  £¬²¢ÓÚ2010Äê6ÔÂ23ÈÕÔÚÉî½»ËùÖÐÓ×°åÕýʽ¹ÒÅÆÉÏÊÐ  £¬ÊǹúÄÚ¼«¾ßʵÁ¦µÄ¡¢Õ¼ÓÐÆëÈ«×ÔÖ÷֪ʶ²úȨµÄÍøÂ簲ȫ²úÆ·¡¢¿ÉÐŰ²È«ÖÎÀíÆ½Ì¨¡¢°²È«·þÎñÓë½â¾ö¹æ»®µÄ×ÛºÏÌṩÉÌ¡£

¹«Ë¾×ܲ¿Î»ÓÚ±±¾©ÊÐÖйشåÈí¼þÔ°  £¬ÔÚÈ«¹ú¸÷Ê¡¡¢ÊÓ×¢×ÔÖÎÇøÉèÓзÖÖ§»ú¹¹  £¬Õ¼Óи²¸ÇÈ«¹úµÄÇþ·ϵͳºÍ¼¼ÊõÖ§³ÖÖÐÐÄ  £¬²¢ÔÚ±±¾©¡¢ÉϺ£¡¢³É¶¼¡¢ÕÑͨ¡¢³¤É³¡¢¾£ÃÅµÈ¶àµØÉèÓÐÑз¢ÖÐÐÄ¡£

¶àÄêÀ´  £¬±¦ÔËÀ³¹Ù·½ÍøÕ¾ÖÂÁ¦ÓÚÌṩӵÓйú¼Ê¾ºÕùÁ¦µÄ×ÔÖ÷´´Ðµİ²È«²úÆ·ºÍ×î¼Ñʵ¼Ê·þÎñ  £¬Ô®ÊÖ¿Í»§È«ÃæÌáÉýÆäIT»ù´¡ÉèÊ©µÄ°²È«ÐԺͳö²úЧÁ¦  £¬Îª´òÔìºÍÌáÉý¹ú¼Ê»¯µÄÃñ×åÐÅÏ¢°²È«²úÒµÁì¾üÆ·ÅÆ¶ø²»Ð¸ÖÂÁ¦¡£


¹ØÓÚ±¦ÔËÀ³¹Ù·½ÍøÕ¾

±¦ÔËÀ³¹Ù·½ÍøÕ¾°²È«Ó¦¼±ÏìÓ¦ÖÐÐÄÖØÒªÕë¶Ô³ÁÒª°²È«·ì϶µÄÔ¤¾¯¡¢¸ú×ٺͷÖÏíÈ«Çò×îеÄÍþвµý±¨ºÍ°²È«»ã±¨¡£

¹Ø×¢ÒÔϹ«¼ÒºÅ  £¬»ñȡȫÇò×îа²È«×ÊѶ£º

image.png